如何在支付宝发布视频并获取流量收益-支付宝中视频计划详解
前言:想要在视频平台获取流量收益?不妨试试支付宝的中视频计划!相较于其他平台,支付宝的流量收益门槛较低,且目前参与的用户相对较少,有机会快速积累号的人气。本文将详细介绍在手机版和电脑版如何发布支付宝视频,并分享一些内容创作方面的技巧,帮助你更好地利用支付宝中视频计划获得收益。
你好,做短视频或者中长视频的兄弟可以关注一下支付宝的中视频计划,目前人还是比较少的,容易把号给做起来。
大家都知道现在所有的视频平台都开放了流量收益,比如抖音的视频流量激励,并不是所有的帐号才给的。但是现在支付宝活得流量收益的门槛相对低很多。如果你们手里每天可以产出素材,不如分发一下支付宝,毕竟马爸爸旗下的大鱼号和支付宝领红包当年可是非常慷慨的。

现在支付宝也开始内嵌视频,想把用户留住。
我们先说一下手机版如何发布支付宝视频
入口:支付宝-生活-右上角头像-创作者中心-分成计划,就可看到开通条件。
![]() |
![]() |
![]() |
![]() |
![]() |
下面是电脑版发布视频的方法
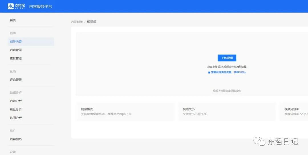
首先请登录 s.alipay.com 创建生活号+点击运营中心>点击生活号+进入生活号+首页/点击左侧发内容>选择发视频进行创作。

不得不说现在任何一家平台都开始押宝视频流量了,毕竟现在的用户都被短视频的精神快乐吸引,据媒体报道,现在10亿的网民,9亿是刷短视频。
目前支付宝内容除了视频外,也拥有图文的内容。在创作方面可以多渠道布局,不过现在只有发视频才给流量收益。
内容方面怎么做呢?
可以直接搬运一些口水化,泛流量内容
比如一些科普视频

这个领域的内容爆的很快,同时在平台的创作初期,他都是容忍你去搬运的,平台需要内容,需要流量。只有在中后期才会严打搬运。
像一些美食视频、三农捕鱼的视频,也是可以,但是要注意,不要去搞真人出镜的帐号,一旦那些出镜的人搞就容易把咱们的号给搞死。
今天写的字数有些少,算是一个线报吧。有再做视频或者有资源的不妨可以同步一下,鸡蛋也不要放一个篮子里。多个平台,多份收入也很香的。
好了,今天的文章就到这里了,希望本文对你有帮助!
总结:现在视频平台都在押宝视频流量,而支付宝也加入了视频领域,并提供了流量收益的机会。通过支付宝中视频计划,你可以通过发布各种内容来吸引用户,例如口水化、科普视频、美食视频等。需要注意的是,创作初期支付宝对搬运内容较为容忍,但中后期会严打搬运行为。因此,多个平台多渠道布局,同时注意内容的创新与个性化,才能在支付宝中视频计划中获取较好的流量收益。来试试吧!







评论0